SOFTWARE PER IL CALCOLO DI STRUTTURE IN C.A.P.

     

 

 

 

DOLMEN C.A.P.: Software per il calcolo di opere in c.a.p.

Pacchetto di software per il progetto di strutture prefabbricate.
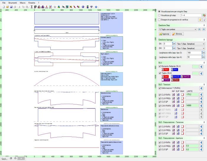
Il software principale (IS TP - IS TraveCAP) è dedicato al progetto e alla verifica di travi isostatiche in cemento armato precompresso a cavi aderenti con precompressione parziale o totale ed eventuali integrazione di getto in opera. La trave potrà avere uno sviluppo non simmetrico e lungo lo sviluppo della trave si possono definire l'armatura lenta e quella di precompressione.
IS TraveCAP esporta la sezione della trave e le sollecitazioni nel software che svolge la verifica di resistenza al fuoco (IS FC - IS Fuoco), che ricava la mappatura termica della sezione, avente forma qualunque e protetta anche da materiali isolanti, secondo il metodo all'equilibrio limite, e ne fa la verifica a pressoflessione deviata.
Completa il pacchetto il software gratuito dedicato al calcolo delle mensole tozze (IS MS - IS Mensola) singole o doppie, secondo l'Eurocodice 2.

 

Software correlati:

IS Plinti completa il bundle consentendo di calcolare fondazioni superficiali e considera la presenza del bicchiere, verificandolo secondo la norma CNR 10025/84.

 

 

 

 

 

 

 

 

 

 

CDM DOLMEN srl - P. IVA 06965140012 - Via Drovetti 9F, 10138 Torino

Tel.: 011 4470755 - e-mail: dolmen@cdmdolmen.it

Seguici su:

Guarda i nostri video su YouTube